相信很多朋友都遇到过以下问题,就是关于OBS Studio录屏显示黑屏的解决方法,只需要三分钟。。针对这个问题,今天小编就搜集了网上的相关信息,给大家做个关于OBS Studio录屏显示黑屏的解决方法,只需要三分钟。的解答。希望看完这个教程之后能够解决大家关于OBS Studio录屏显示黑屏的解决方法,只需要三分钟。的相关问题。
OBS Studio是一款非常受欢迎的视频录制软件,最近有用反户映,OBS录屏过程中只能显示黑色屏幕,重启软件进行录制,问题依然存在。从网上找了很多方法都不能解决问题,怎么办呢?鉴于此,小编今天就来分享自己使用的OBS黑屏解决方法。
OBS Studio录屏显示黑屏怎么办?
如图,OBS Studio录屏来源选择的是显示器捕获,遇到了黑屏现象,原因在于电脑中有两张显卡(英特尔的集成显卡和NVIDIA的独立显卡),OBS设置的使用显卡与系统默认使用显卡不一致,则无法捕捉显示器。

解决方法
呼出开始菜单,点击【设置】,打开Windows设置面板,如图,在搜索框中输入【显示设置】,进行查找,

进入以下界面,在右侧窗口点击【图形设置】选项,如图,

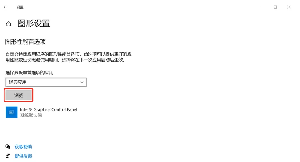
进入图形设置窗口,如图,点击【浏览】,找到OBS软件安装位置,选择OBS64.exe文件;

如图,点击【选项】,弹出图形规格窗口,选择【节能】,进行保存,


现在重新打开OBS Studio软件,设置场景、来源,如图,录屏黑屏问题解决了。

解决OBS Studio录屏黑屏的方法非常简单,你学会了吗?了解更多精彩教程资讯,请关注xiangkangzy.com(小康教程)。