小编教你Power Designer添加文字说明的方法步骤 小编教你电脑c盘满了怎么清理

相信很多朋友都遇到过以下问题,就是Power Designer添加文字说明的方法步骤。针对这个问题,今天小康教程小编就搜集了网上的相关信息,给大家做个Power Designer添加文字说明的方法步骤的解答。希望看完这个教程之后能够解决大家Power Designer添加文字说明的方法步骤的相关问题。

大家都应该知道Power Designer吧,你们知道添加文字说明的方法吗?不清楚的朋友可以去下文学习一下Power Designer添加文字说明的方法步骤哦。

Power Designer添加文字说明的方法步骤

Power Designer添加文字说明的方法步骤

我们需要在powerdesigner中建立数据模型

Power Designer添加文字说明的方法步骤截图

然后我们点击右侧的工具栏,选择【自由特征】,再选择【T文字】

Power Designer添加文字说明的方法步骤截图

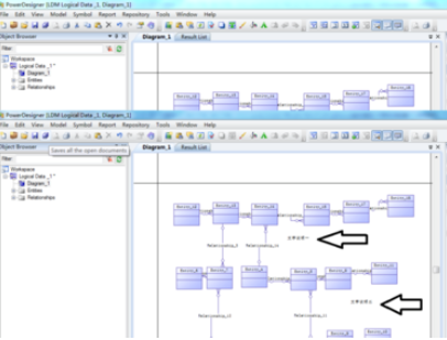
接着我们用鼠标拖到主窗口空白处,点击一次生成一个文本输入,点击两次生成两个文件输入

Power Designer添加文字说明的方法步骤截图

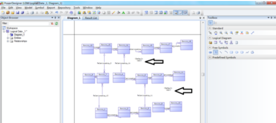
这时候我们选择右侧工具栏中,点击【箭头】,再点击文本输入,在弹出的对话框中输入要输入的文字说明一、文字说明二

Power Designer添加文字说明的方法步骤截图

最后我们完成后点击【确认】,就完成在模型上增加文字说明了

Power Designer添加文字说明的方法步骤截图

以上就是关于Power Designer添加文字说明的方法步骤,大家是不是都学会了呀!