现在很多用户在使用电脑的时候都会用到麦克风,用来听歌、看视频等等,但是最近有用户在电脑上连接了耳机后,却发现电脑麦克风没声音,这可怎么办才好呢。这里小编为大家带来了三种解决方法,一起来看看吧!
电脑麦克风没声音的解决方法
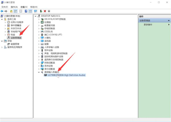
方法一
鼠标右键单击此电脑,选择管理,单击设备管理器,展开音频输入和输出。


查看音频驱动是否正常,若有感叹号显示,则需要更新声卡驱动。

方法二
鼠标单击左下角的开始图标,选择设置,进入页面。

点击隐私,选择左侧的麦克风,开启允许应用访问你的麦克风按钮。


方法三
鼠标右键单击声音图标,选择打开声音设置,在声音界面中,点击右边的声音控制面板。


弹出窗口,切换到录制选项卡,点击右键空白处,选择显示禁用的设备。

右键单击麦克风,选择启用,确定即可。
