我们的笔记本除了最常用的Wifi以外,偶尔也会通过连接手机打开的热点来进行上网。但是有的小伙伴遇到笔记本想要连接手机的移动热点却连接不了。接下来就给大家分享一下,Win10笔记本打开移动热点的方法,让我们来看看吧。
Win10比较本打开移动热点方法:
1、当我们看到无法设置移动热点,请打开WLAN时,打不开移动热点的时候。首先右击此电脑,打开管理。

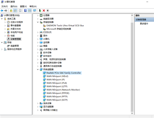
2、点击进去计算机管理之后,往下找到设备管理器,双击。

3、点击进去往下找到网络适配器,在这里我们可以看到所有的网络驱动以及程序。然后我们右键点开一个,如果显示这个设备被禁用了,那么我们启用就可以了。

4、如果这样还不行的话,我们就把这里所有的网络程序都打开一遍,都选择启用就可以了。小编的是正常的所以没有提示启用。

5、这时候我们就会发现我们的移动热点可以用了。

以上便是win10笔记本移动热点打不开的解决方法啦,希望能帮到大家。